アドインの一覧リストには表示されたが、チェックいれても無反応

セットアッププロジェクトのプロパティを確認してください。
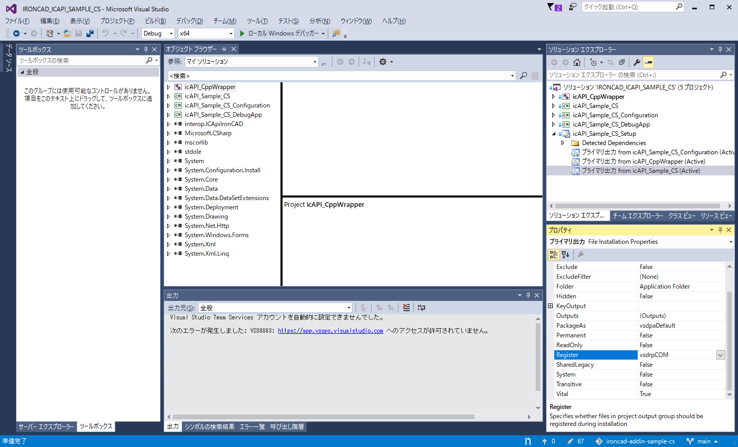
プライマリ出力 from icAPI_Sample_CS (Active)のプロパティのRegisterの設定がvsdrpCOMに設定されていることを確認してください。